Prerequisites
The installation and configuration sections should have been read and all steps undertaken.
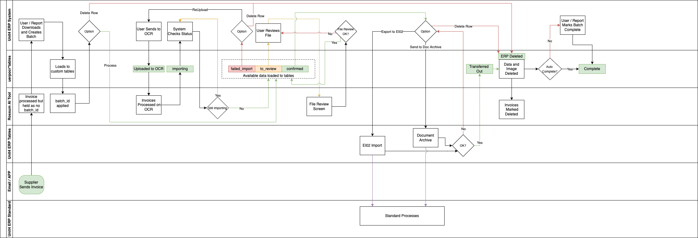
Process Overview
The OCR system is designed not to impact the core tables of the Unit4 ERP application until the user is happy with the results.
The below diagram shows the flow of data between the Screen, Custom tables, AI tool and the Standard Unit4 ERP tables. This diagram should become clear when zooming in. The flows for invoices and statements are very similar, the exception is that statements are only exported to document archive and not EI02
Each of the coloured boxes represents a status update to the individual document. This status is available in the screen.
